功能介绍
常见问题
- 简略又实用的xp系统重装步骤_重装教程
- 系统一键重装系统_重装教程
- win7升win10教程_重装教程
- 如何应用U盘进行win10 安装系统_重装教程
- 小白一键重装win7旗舰版64位教程_重装教程
- 如何将Win10系统切换输入法调成Win7模式?
- 在线安装win7系统详细图文教程_重装教程
- 硬盘windows 7 系统安装图文教程_重装教程
- Win10桌面QQ图标被暗藏的再现方法介绍_重
- 深度技巧win8系统下载安装阐明_重装教程
- 最新联想笔记本一键重装教程_重装教程
- 最简略实用的winxp重装系统教程_重装教程
- 系统盘重装系统官网教程_重装教程
- 最详细的n550重装系统图文教程_重装教程
- 更改Win7系统Temp文件夹存储地位教程(图
Win10电脑显示器色彩显示异常怎么办?校准方法
核心提示:用户在使用电脑的过程中难免会遇到显示器颜色异常问题,那么,电脑屏幕颜色显示异常问题该怎么来处理呢?...
用户在应用电脑的过程中难免会遇到显示器色彩异常问题,那么,电脑屏幕色彩显示异常问题该怎么来处理呢?下面,小编就以Win10操作系统为例来和大家介绍通过校准显示器色彩来解决电脑屏幕色彩显示异常问题。
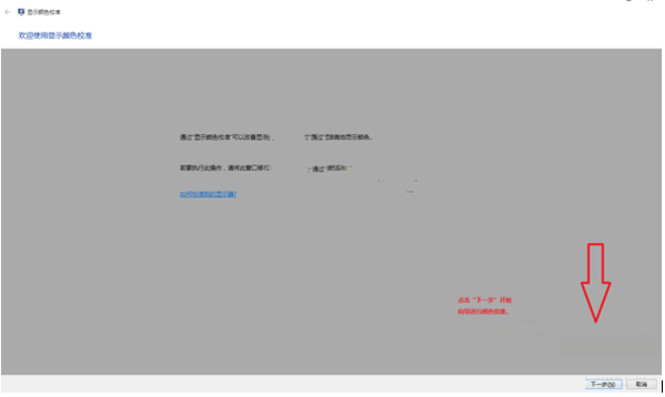
具体操作步骤:(Win10系统为例)
1、在Win10桌面右键点击然后右菜单中选择-显示设置;

2、在显示设置对话框中点击-高级设置如上图;

3、在分辨率下方点击-色彩校准。

4、根据提示选择你觉的舒服的图案。
补充:电脑显示器色彩异常的原因及处理方法
一:通过消磁”功效进行调剂
按下显示器功效菜单(menu键),通常在主菜单下就能看见“消磁”功效了,选择“消磁”功效,断定,这时会听到显示器发出“当”的一声,同时看见屏幕左右摇晃,不出意外,您的显示器色彩经过消磁就能够显示正常,这种方法实用于大部分的CRT显示器色彩不正常故障(涌现该类问题的原因在于,显示器工作的时候被移动了地位)。
二:电路损坏,到维修点维修
可能采用显示器“消磁”功效后,能够听到“当”的一声,但屏幕没有任何变更,问题依然没有解决,这种情况多是由于“消磁”电路损坏导致的,您需要将显示器送去专业的维修点维修。
三:音箱不能紧贴显示器
音箱不能紧贴CRT显示器,因为普通音箱的喇叭上带有一块磁铁,如果紧贴CRT显示器就会造成显示器吸磁导致显示器色彩不正常,所以您应当让音箱远离CRT显示器,然后再通过“消磁”功效解决此问题。
四:显像管老化
CRT显像管老化同样可能导致该问题,如果采用“消磁”和远离音箱设备都无法解决,可能是显示器老化所致。
五:VGA接头接触不良和显卡松动
VGA接头接触不良和显卡松动也会导致显示器色彩不正常,但比较容易差别,这种情况下往往浮现缺乏某一种色彩(偏色)或色彩不停闪耀的症状,动摇VGA连接线就可以断定出此类问题,解决方法:调换VGA接头或重新插拔显卡。
以上就是通过校准显示器色彩来处理Win10电脑屏幕色彩显示异常问题,盼望本文介绍的内容对大家有所赞助。